Hi, my name is Bence đź‘‹
I am a Software Engineering student
2024 - 2026
I am currently enrolled in the MSc in Software Engineering with a specialization in Human-Computer Interaction at Aalborg University Copenhagen. My studies focus on engineering robust, production-ready software through thorough testing and user-centric design.
2021 - 2024
I completed my BSc in Civil Engineering (Software) at Aalborg University Copenhagen, specializing in Machine Learning. The program was built on a Problem-Based Learning (PBL) model, emphasizing collaborative solutions to complex, real-world engineering challenges.
Based in Copenhagen
Contact me at benceisonline@gmail.com
Work Experience 👨‍💻
Quality Assurance Student Worker at Playdead (2024 – )
I am currently a QA Student Worker at Playdead, the internationally renowned video game studio known for its atmospheric and artistic games, Limbo and Inside.
My role focuses on designing and implementing functional automated test plans, as well as planning and executing both technical and user testing. I document bugs and issues thoroughly, while continuously expanding the QA team's capabilities with new tools and software solutions (e.g. real-time data analysis). Working in a fast-paced, collaborative environment, I rely on clear communication and a strong understanding of each team member's domain expertise. My work primarily involves Perforce, Unreal Engine, and C++ development.


Teaching Assistant & UN Egalitarian Project Supervisor at Aalborg University / United Nations (2024 – 2025)
I assisted in the Educado Project under the UN's Egalitarian Initiative (co-funded by the European Union), coordinating effective communication and software development efforts between Aalborg University, Saxion University, University of Minho, and University of BrasĂlia.
Focusing on the teaching assistant side, I provided day-to-day technical support and Agile guidance to assist AAU students in their software development efforts. During this time, I worked with Google Cloud services, Docker microservices React web development, database management, and CI/CD optimisation and automation.


Social Media Manager of an independent online entertainment page (2018 - 2020)
In collaboration with some friends, I spent two years running social media accounts (Facebook and Instagram) for an independent online entertainment page. During my time, I gained experience in producing engagement analytics and conducting small-scale advertisement campaigns.
The accounts featured humorous reflections on popular culture, consisting of a mix of original and curated content. Following popular culture, the account handles were changed numerous times but still managed to garner a large following amongst younger users. Shortly after surpassing 100.000 Followers and 10M+ monthly engagements in 2020, the site was sold and rebranded.


Service Worker at Rema 1000 (2016 - 2018)

Skills 👨‍đźŹ
During my studies, I have gained a wide range of technical and soft skills. In addition to the courses, each semester proposed a new challenge in the form of a comprehensive project requiring us to apply and extend our theoretical knowledge in realistic scenarios.

Coding & QA
Full-stack developer with expertise in Test-Driven Development and QA automation. Proficient in multiple paradigms (imperative C, OOP Java/C++, ML Python). Experienced with unit, integration, and end-to-end testing in large-scale projects.
Tools I have used
JavaScript/TypeScript - Node.js, Next.js, React, Express, Dart, Flutter, React Native, Tailwind, HTML, CSS
Google Cloud Services, Docker, Kubernetes, NGINX, Grafana k6
Python - Pandas, Keras, PyTorch, Tensorflow
SQL, MongoDB, Firebase, Supabase
Java - JUnit 5, JavaFX
C++ - Unreal Engine
C - CuTest
R

Agile & Project Management
Experienced with Scrum, Kanban, and Nexus Framework. Skilled at leading and collaborating with teams while prioritizing clear communication and thorough documentation. Proven track record delivering successful projects from conception to completion, including large scale user studies with 200+ participants.
Tools I have used
Jira, YouTrack, TestRail
Prolific, Qualtrics
Git, Perforce
Scrum & Kanban
Confluence
Agile SD

Design & Theory
Strong background in software architecture and design patterns. Experienced in translating client requirements into wireframes, mockups, and functional prototypes. Deep understanding of algorithms, data structures, and system complexity.
Tools I have used
Balsamiq Wireframes
Visual Paradigm
Adobe Products
Draw.io
Figma

Leadership & Communication
Teaching Assistant and Project Supervisor with strong mentoring abilities. Excellent at translating complex technical concepts for diverse stakeholder and coordinating cross-functional teams. Proven experience managing international partnerships across multiple time zones.
Tools I have used
Cross-cultural Collaboration
Stakeholder Management
Technical Fluency
Team Coordination
Mentoring
Team-Based Projects 🚀
Digital Agency in Online Consent: Seamful Design Research (2025)
Master's research project investigating how 'seamful' design can restore user agency in Consent Management Platforms (CMPs). Addressing the epidemic of 'learned helplessness' and consent fatigue, I developed and evaluated five functional prototypes using a React and Supabase stack. The study employed a mixed-methods approach—combining a participatory design workshop with a controlled user study (N=200) to demonstrate how strategic transparency and traceable consent history can empower users more effectively than traditional 'black-box' automation.


SoundLink: Real-Time Location-based Music Sharing Platform (2025)
Master's thesis project exploring community-driven social interaction through music. Key challenges: real-time Spotify integration, scalable geolocation data aggregation, anonymous identity handling, and seamless performance under concurrent load. Built using a microservice architecture with Flutter frontend and Fastify backend, users create time-limited music hotspots to connect with others based on shared taste, fostering spontaneous community engagement while maintaining user privacy.


Madboks: Scalable Booking & Event Platform (2025)
First master's project delivering a booking and event management platform for a non-profit. Implemented Cloudflare WAF rules, reliable email workflows, and secure authentication/session handling alongside a fully responsive frontend. Microservice-based architecture keeps booking and event flows resilient under heavy usage, designed collaboratively with admins and end users.


Bachelor Project: ML Recommender System for Ekstra Bladet (2024)
Built a machine-learning recommender system for Denmark's leading tabloid newspaper to boost mobile app user engagement. Stack includes GitHub CI/CD, FastAPI for model serving, and a modular architecture enabling easy model swapping. The LightFM model achieved a 0.90 AUC score, delivering 90% accurate recommendations.


Educado: Educational Platform for a United Nations Project (2023)
Erasmus-funded partnership between Aalborg University and University of BrasĂlia. Developed a socially-gamified mobile platform for waste pickers in Brazil that attracted UN Development Programme (UNDP) consideration for funding. Led React Native frontend development and implemented highly automated CI/CD pipeline using a scaled scrum framework, with full-stack responsibilities across multiple teams and universities.


Custom Compiler for 8-bit Hardware (2023)
Developed a compiler that translates a modern programming language to Assembly 6502 (used in SNES and Furby). Full-featured language supporting variables, procedures, loops, and conditionals. Implemented all compiler phases: lexical analysis, syntax analysis, semantic analysis, and code generation. Written in Java.


Café Management System for The Living Room (2022)
Desktop application for Copenhagen café 'The Living Room' that manages tasks, employees, schedules, and internal communication with real-time data sync. Focused on intuitive UI/UX and well-structured codebase, built with Java and MongoDB to provide a seamless experience for both employees and managers.


Budget & Expense Tracker (2022)
Full-stack web app for students to track expenses and manage budgets with goal-setting, planning tools, and expense tracking with real-time updates. Built using MVC architecture with Node.js/Express backend and MongoDB Atlas, designed for scalability and clean separation of concerns.


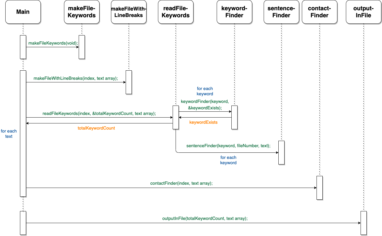
Recruitment Process Automation (2021)
First university project in collaboration with Danish companies (Novo Nordisk, DSB, Jyske Bank) where I gathered real-world HR requirements and delivered a proof-of-concept solution. Command-line application written in C that analyzes job applications, ranks candidates using keyword matching, and extracts relevant information automatically.


